Document Output für personalisierte Dokumente
1 Übersicht
1.1 Dokumentation
Die technischen Daten sind in der Dokumentation zu finden: Document-Output
1.2 Einleitung Document Output für personalisierte Dokumente
Document Output ist ein integrierter Bereich, der personalisierte Serienbrieffunktionen bietet
um Spendenaufrufe, Verdankungen, Zusagen etc. zu realisieren.
Mit den Document Output-Funktionen lassen sich aus funtrade-Daten personalisierte im, durch die User:in definierten Layout, Dokumente erstellen.
Das System unterstützt PDF, HTML-E-Mails (mit PDF-Attachments) und DOCX (Microsoft Word) als Ausgabeformate.
Im funtrade-System ist es möglich, personalisierte Dokumente in verschiedenen Funktionsbereichen für verschiedene Zwecke zu erstellen:
- PDF (Mailings) – Personalisiertes Mailing
- Verdankungen
- Korrespondenz
- Modul Buchhaltung: Rechnungen, Mahnungen
- Modul Verkauf: Aufträge und Warenbegleitscheine (WBS)
- Modul Zusagen: Rechnungen für Mitgliederbeiträge etc., Mahnungen

Um personalisierte Dokumente zu erstellen, zu drucken oder zu versenden, sind folgende Schritte erforderlich:
Zusammen mit Arenae-Support
- Vorlage vorbereiten
- Erstellung des Master-Dokuments (Nicht PDF, HTML etc.)
- Erstellen des Dokumentsatzes
User
- Dokumentensatz in definierten Prozessen verwenden
- Einstellen mit Hilfe von Dokumentencodes
- Definierte Prozesse starten und Dokumente produzieren
User
- Überblick über personalisierte Dokumente, Auswahl, Export oder Druck
2 Vorlage
Der gesamte Prozess der Erstellung eines personalisierten Dokuments beginnt mit der Definition der Vorlage. Arenae erhält vom Kunden eine Layout-Vorgabe in Textform (PDF oder Word-Dokument) und strukturiert diese Layout-Vorgabe auf einzelne Dokumentenblöcke und erstellt eine technische Vorlage.

Diese Vorlage ist ein Stylesheet – eine Datei mit einer vordefinierten Struktur (Layout) von Dokumentenblöcken. Über Dokumentenblöcke werden Bildelemente ausgewählt, die für Texte, Bilder oder auch kompliziertere Strukturen, z. B. Tabellen, verwendet werden. In der Vorlage werden einzelne Elemente (Teile) des Master-Dokuments, deren Lage und Größe (Abmessungen) im definiert. Die Vorlage bestimmt auch die Abmessungen des Master-Dokuments, z.B. A4, A4 + QR-Rechnung, und die Schriftarten, die im Master-Dokument verwendet werden.
funtrade enthält schon einen Standardsatz von Vorlagen für jeden Bereich, in dem Master-Dokumente erstellt werden können. Kundenspezifische Strukturen und Formate müssen dann von Arenae in separaten Vorlagen vorbereitet werden.
Die Tabelle der Vorlagen kann man in funtrade im Menü „Systemverwaltung/Document Output/Vorlagen" finden. Die Namen der Standartvorlagen beginnen mit „S_common/", zB. S_common/zusage/001.xsl.

3 Erstellung des Master-Dokuments
Zunächst muss festgelegt werden, welche Vorlage für das jeweilige Master-Dokument verwendet werden soll. Dies hängt davon ab, für welchen Bereich, der 5 oben aufgeführten, das Master-Dokument generiert werden soll. Die im Master-Dokument verwendete Vorlage bestimmt, welche Elemente und Attribute für das Master-Dokuments zur Verfügung stehen.
Master-Dokument können in einer Baumstruktur angelegt werden.
Man kann ein Master-Dokument über das Menü System/Dokumentausgabe/Dokument erstellen.
3.1 Neues Master-Dokument erstellen
Ein Beispiel dafür ist die Definition eines neuen Dokuments für den Bereich Adressenexport. Zunächst erstellen wir ein neues Dokument und verwenden S_common/adrExport/001.xsl als Vorlage.

3.2 Dokumentblöcke definieren
Für das erstellte Master-Dokument ist es notwendig, Dokumentenblöcke und falls erforderlich deren Attribute hinzuzufügen. Dokumentenblöcke bestimmen den konkreten Inhalt der einzelnen Vorlagenelemente.
Jedes Master-Dokument enthalt nur einen bestimmten Satz von Dokumentblöcken. Während der Eingabe ist es möglich, mögliche Dokumentenblöcke aus der Lookup-Tabelle auszuwählen.
Dokumentblöcke können bei der Erstellung eines Master-Dokument optional ausgewählt werden und damit kann man den Umfang des Dokuments zu kontrollieren.

Der spezifische Inhalt des Dokumentblocks kann über das Feld „Text-/Bildelement" ausgewählt werden. Es gibt zwei Arten von Dokumentenblöcken - Text oder Bild. Bei der Suche nach einem Text-/Bildelement werden nur die entsprechenden Elemente aus der Tabelle „Text- und Bildelemente" ausgewählt.

3.2.1 Text- und Bildelemente
Dokumentenblöcke verknüpfen die Vorlage mit den Daten aus der Tabelle Text- und Bildelemente. Das heisst, zunächst muss man alle Texte und Bilder aus dem Master-Dokument in dieser Tabelle definieren, und dann kann man jeden Block des Master-Dokuments mit diesem spezifischen Inhalt verknüpfen.
Der Einfachheit halber hat diese Tabelle auch eine Baumstruktur.
Elemente werden nach Typen definiert
- Text frei (nur Text)
- Text html (nur html)
- Text xml (nur xml)
- Bild
Inhalte der Bild- und Textelemente werden über Sprachversionen gesteuert.
Mindestens eine Sprachversion ist erforderlich. Es ist auch möglich, eine Standardversion oder nur einen Inhalt für alle Sprachen zu definieren (mit Sprache*).

3.3 Attribute der Inhaltselemente
Für die einzelnen Inhaltselemente kann man auch Attribute definieren. Attribute ermöglichen es, Inhaltselemente der Dokumentenblöcke anhand definierter Bedingungen zu steuern, z. B. anhand der Ansprache der Person, für die personalisierten Dokumente generiert wird. Die Dokumentenblöcke und Attribute werden somit durch die Vorlage (Stylesheet), basierend auf den Anforderungen des Kunden, bestimmt und können im nächsten Prozessschritt bei der Einrichtung des Master-Dokuments nur verwendet, aber nicht mehr verändert werden.
Die Attribute können bei der Erstellung des Master-Dokuments optional ausgewählt werden.
Attribute können z. B. verwendet werden, um die Breite oder Höhe von Bildern zu definieren oder um ein geeignetes Element mit dem Attribut „SalutationCode" oder „DocumentCode" auszuwählen, wenn mehrere identische Dokumentenblöcke für ein Master-Dokument definiert sind.

4 Dokumentsatz
Das Master-Dokument definiert ein personalisiertes Dokument z. B. PDF oder html, das basierend auf der verwendeten Vorlage erstellt wird.
Für bestimmte Prozesse, z. B. Korrespondenz, kann es erforderlich sein, mehrere unterschiedliche Master-Dokumente zu produzieren, z. B. ein Anschreiben und eine separate QR-Rechnung oder einen HTML-Bericht mit PDF-Anhang. Dies wird mit dem Dokumentsatz sichergestellt. In den Prozessen, in denen die Dokumente produziert werden, wird nicht das Master-Dokument verwendet, sondern der Dokumentensatz.
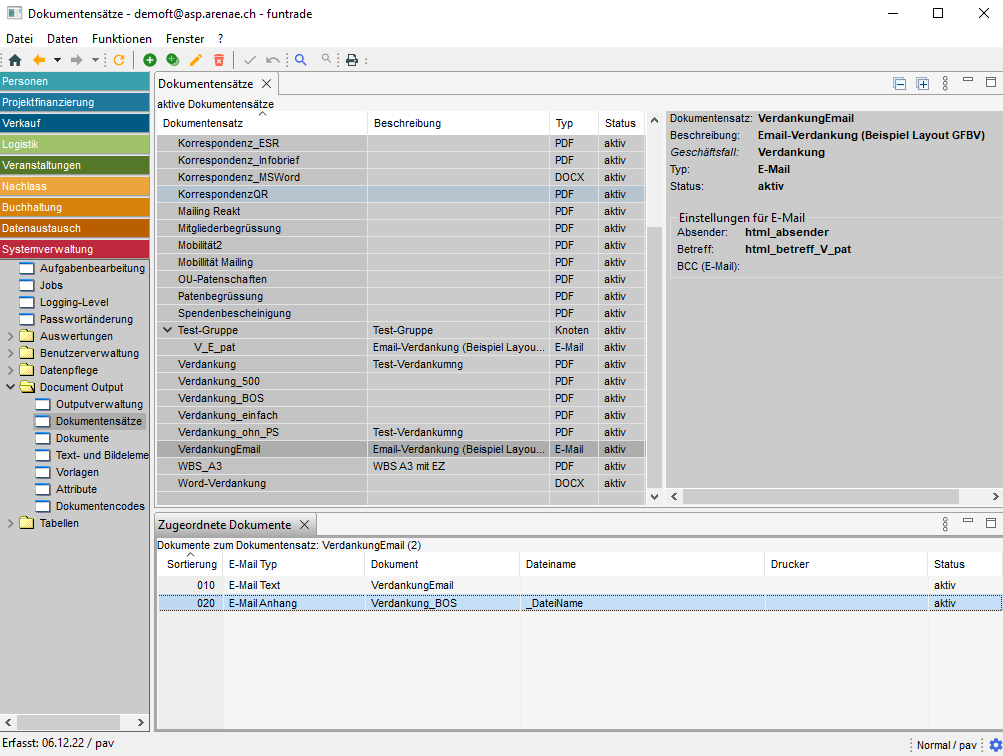
Dokumentensätze können im Menü "System/Document Output/Dokumentensätze" erstellt werden.
4.1 Dokumentensatz erstellen
Dokumentensätze können in hierarchischen Strukturen organisiert werden. Je nach Art der zugehörigen Dokumente kann ein Dokumentensatz des Typen PDF, E-Mail oder Docx sein.
Bei PDF-Dokumentensätzen ist es möglich, Dokumente für jede Person separat zu drucken oder nur ein Dokument für alle Personen zu erstellen.

4.2 Zugeordnete Dokumente
Für ein PDF-Dokumentensatz können in der Maske "Zugeordnete Dokumente" mehrere PDF-Dokumente definiert werden oder für ein E-Mail-Dokumenten-Set können HTML-Text und mehrere Anhänge definiert werden.

5 Dokument testen
Sobald ein Master-Dokument definiert und mit einem Dokumentensatz verknüpft wurde, kann es getestet werden, bevor es produktiv genutzt wird. In der Maske "Dokumente" steht dafür die Funktion Vorschau im Kontextmenü bereit. In der Eingabemaske des Vorschaudialogs kann man Parameter entsprechend dem Dokumentbereich festlegen und ein Testdokument erstellen.

6 Definierte Prozesse starten und Dokumente produzieren
Es gibt mehrere Stellen (z. B. Personen/Tabellen/Verdankungssteuertabelle), an denen festgelegt ist, welcher Dokumentensatz beim Starten eines bestimmten Prozesses verwendet werden soll, z. B. Personen/Verarbeitungsläufe/Verdankungen – Aufbereiten.

Oder der bestimmte Dokumentensatz lässt sich direkt auf der Start-Maske des Prozesses eingeben (z.B. Personen/Datenausgabe/Adressen mit Document Output exportieren)

6.1 Dokumentencode
Bei der Ausführung des Prozesses „Dokumente erstellen", ist es normalerweise möglich, ein "Documentencode"-Attribut anzugeben, das bei der Erstellung des Dokuments verwendet wird. Auf diese Weise lassen sich mit demselben Master-Dokument Dokumente mit unterschiedlichem Inhalt erstellen.
7 Überblick über produzierte Dokumente, Auswahl, Export oder Druck
Bei der Bearbeitung eines Prozesses, z. B. Personen/Datenausgabe/Adressen mit Document Output exportieren, werden die Dokumente produziert und optional auch gedruckt (PDF-Dokumente) oder auch direkt als E-Mail geschickt (HTML-Dokumente).
Alle erstellten Dokumente sind in der Ansicht "Systemverwaltung/Document Output/Outputverwaltung" zu finden.

Die Outputverwaltung dient zur Ansicht und zur Ausführung von Print-Output-Jobs. Die produzierten personalisierten Dokumente sind sortiert nach Datum, Tag, Woche, Monat und Jahr.
In dieser Maske können die einzelnen Jobs angezeigt und zusätzliche Aktionen, wie «Dokument erstellen oder drucken», ausgeführt werden – Funktion "Ausführen" in Kontext-Menü. Oder die produzierten Dokumente ansehen – Funktion "Dokument anzeigen" in Kontext-Menü in der Maske "Dokumente zu Document Output".
Die produzierten Dokumente für einzelne Personen kann man auch direkt bei Personen einsehen – im Tab "Dokumente" in der Menü "Personen/Personen").
