funtrade
  • funtrade in Kürze
  • funtrade Konzept
  • Adresseingabe
  • Buchhaltung
  • Document Output für personalisierte Dokumente
  • Ereignisse
  • Filter und Segmentierung
  • Jahreswechsel
  • Korrespondenz
  • Merkmale
  • Personen
  • Projektfinanzierung
  • Verdankungen
  • Buchungen einlesen mit/ohne Referenz
  • Logistik
  • Tutorial: «Adresspflege Online» der Schweizerischen Post
  • Tutorial: Newsletter mit Brevo
  • Tutorial: Spontanes Mailing mit Brevo
  • Tutorial: Datamatrix - Adressen nach einem Versand pflegen
  • Tutorial: Datenschutz
  • Tutorial: Dubletten
  • Tutorial: Onlinespenden mit RaiseNow
  • Tutorial: Mailchimp
  • Tutorial: Personalisierte Spendenbescheinigung
  • Tutorial: spezifisches Dokument pro Segment erstellen
  • Tutorial: Verdankungslauf für personalisierte Verdankungen
  • Tutorial: Zusagen / Mitgliedschaften
  • Tutorial: Zusagenfakturierung mit LSV/DD
  • Tutorial: Webforms / Webhooks
  • Tutorial: Adressimport über Excel/CSV
  • Fehler bei Mailchimp Synchronisation
  • Wie buche ich Spesen von Twint, Payrexx, Worldline, etc.?
  • Wie buche ich zusätzliche Einnahmen (z.B. Mieterlös, Materialverleih etc.)?
  • Wie kann ich eine Spende zurückzahlen?
  • Warum wurde ein Spendeneingang unter RaiseNow, Worldline, Payrexx, etc., nicht gebucht?
  • Wie kann ich Massenmanipulationen ausführen? Was sind Filterverknüpfungen?
  • Sind Filter / Filterpositionen / Filtergrenzen immer inklusive?
  • Auf was muss ich achten, wenn ich Filter mit mehreren Filterpositionen erstelle?
  • Wie kann ich Filter oder andere Jobs automatisch ausführen lassen?
  • Welche Sperre soll ich für was benutzen? Wieso die Person nicht einfach löschen?
  • Wie ändere ich ein Ereignis bei einer Person?
  • Wie bilde ich einen Stichtag ab?
  • Kann man die gleiche Adresse, Emailadresse oder Telefonnummer für verschiedene Kontakte verwenden?
  • Kann ich mit funtrade Emails versenden (mit meiner eigenen Domain)?
  • Spender mit nur einem gewissen Ereignis aus einer Selektion ausschliessen
  • Einführung neues Loginsystem
  • Newsletter, spontanes Mailing und Transactional Emails
  • Wie setze ich eine Ereignisverknüpfung zurück?
  • Frage nicht gefunden?
  • Benutzerführung

    • 1. Ein- und Ausstieg
    • 2. Navigieren in funtrade
    • 3. Standardfunktionen
    • 4. Shortcuts
    • 5. Jobs
    • 6. Personalisierte Ansichten
  • Kundenpflege und Akquisition

    • 1. Adressbereinigung (manuell)
    • 2. Anlassspenden
    • 3. Dubletten- und Haushalte bearbeiten
    • 4. Ereignisse
    • 5. Korrespondenz
    • 6. Mailingauswertung
    • 7. Mailings (Segmentierung)
    • 8. Merkmale
    • 9. Reportingtool
    • 10. Verdankungen
    • 11. Zusagenbearbeitung
  • Individual Fundraising

    • 1. Instrumente des individual Fundraising
    • 2. Nachlass
  • Verkauf und Logistik

    • 1. Auftragsverwaltung
    • 2. Avisierungssystem
    • 3. Artikel- und Lagerverwaltung
    • 4. Daueraufträge (alte Struktur, direkt in Aufträgen)
    • 5. Einkauf
    • 6. Inventur
    • 7. Kassenverkauf
    • 8. Kommissionsaufträge
    • 9. Rabattstufen einrichten
    • 10. Sammelfakturen (mehrere Rechnungen zusammenfassen)
    • 11. Daueraufträge
    • 12. Daueraufträge, Parametrisierung
    • 13. Vorauszahlungsaufträge
  • Veranstaltungen

    • 1. Veranstaltungen
  • Buchhaltung

    • 1. Debitorenverwaltung
    • 2. EGA – Elektronische Gutschriftsanzeige
    • 3. LSV/DD-Belastungen
    • 4. Buchungsexport (in Finanzbuchhaltung)
  • Administration

    • 1. Benutzerverwaltung
    • 2. Document Output
    • 3. E-Mail Bounces Management
    • 4. Organisatorische Einheiten
    • 5. Post-Daten verarbeiten
    • 6. Botenroutierung
    • 7. Systemverwaltung
    • 8. Zeitabschnitte in funtrade
    • 9. Barcodeleser
    • 10. Referenznummer suchen
  • Schnittstellen

    • 1. Adressaktualisierung
    • 2. Backend Integration
    • 3. Eloqua (Marketing Automation)
    • 4. FTML (E-Commerce)
    • 5. ActiveCampaign-Schnittstelle
    • 6. MailChimp (E-Mail)
    • 7. RaiseNow (Recurring Payments)
    • 8. Telefonmarketing (Alnovis)
  • Datenschutz

    • 1. Datenschutz
  • Prozedurreferenz
  • Datenreferenz
  • Auswertungen

    • Auswertungen Personen
    • Auswertungen Verkauf
    • Auswertungen Projektfinanzierung
    • Auswertungen Nachlass
    • Auswertungen Veranstaltungen
    • Auswertungen Buchhaltung
    • Auswertungen Logistik
    • Auswertungen Organisation
  • Releasenotes

    • Aktuelle Version
    • v10.76
    • v10.75
    • v10.74
    • v10.73
    • v10.72
    • v10.71
    • v10.70
    • v10.69
    • v10.68
    • v10.67
    • v10.66
    • v10.65
    • v10.64
  • funtrade in Kürze
  • funtrade Konzept
  • Adresseingabe
  • Buchhaltung
  • Document Output für personalisierte Dokumente
  • Ereignisse
  • Filter und Segmentierung
  • Jahreswechsel
  • Korrespondenz
  • Merkmale
  • Personen
  • Projektfinanzierung
  • Verdankungen
  • Buchungen einlesen mit/ohne Referenz
  • Logistik
  • Tutorial: «Adresspflege Online» der Schweizerischen Post
  • Tutorial: Newsletter mit Brevo
  • Tutorial: Spontanes Mailing mit Brevo
  • Tutorial: Datamatrix - Adressen nach einem Versand pflegen
  • Tutorial: Datenschutz
  • Tutorial: Dubletten
  • Tutorial: Onlinespenden mit RaiseNow
  • Tutorial: Mailchimp
  • Tutorial: Personalisierte Spendenbescheinigung
  • Tutorial: spezifisches Dokument pro Segment erstellen
  • Tutorial: Verdankungslauf für personalisierte Verdankungen
  • Tutorial: Zusagen / Mitgliedschaften
  • Tutorial: Zusagenfakturierung mit LSV/DD
  • Tutorial: Webforms / Webhooks
  • Tutorial: Adressimport über Excel/CSV
  • Fehler bei Mailchimp Synchronisation
  • Wie buche ich Spesen von Twint, Payrexx, Worldline, etc.?
  • Wie buche ich zusätzliche Einnahmen (z.B. Mieterlös, Materialverleih etc.)?
  • Wie kann ich eine Spende zurückzahlen?
  • Warum wurde ein Spendeneingang unter RaiseNow, Worldline, Payrexx, etc., nicht gebucht?
  • Wie kann ich Massenmanipulationen ausführen? Was sind Filterverknüpfungen?
  • Sind Filter / Filterpositionen / Filtergrenzen immer inklusive?
  • Auf was muss ich achten, wenn ich Filter mit mehreren Filterpositionen erstelle?
  • Wie kann ich Filter oder andere Jobs automatisch ausführen lassen?
  • Welche Sperre soll ich für was benutzen? Wieso die Person nicht einfach löschen?
  • Wie ändere ich ein Ereignis bei einer Person?
  • Wie bilde ich einen Stichtag ab?
  • Kann man die gleiche Adresse, Emailadresse oder Telefonnummer für verschiedene Kontakte verwenden?
  • Kann ich mit funtrade Emails versenden (mit meiner eigenen Domain)?
  • Spender mit nur einem gewissen Ereignis aus einer Selektion ausschliessen
  • Einführung neues Loginsystem
  • Newsletter, spontanes Mailing und Transactional Emails
  • Wie setze ich eine Ereignisverknüpfung zurück?
  • Frage nicht gefunden?
  • Benutzerführung

    • 1. Ein- und Ausstieg
    • 2. Navigieren in funtrade
    • 3. Standardfunktionen
    • 4. Shortcuts
    • 5. Jobs
    • 6. Personalisierte Ansichten
  • Kundenpflege und Akquisition

    • 1. Adressbereinigung (manuell)
    • 2. Anlassspenden
    • 3. Dubletten- und Haushalte bearbeiten
    • 4. Ereignisse
    • 5. Korrespondenz
    • 6. Mailingauswertung
    • 7. Mailings (Segmentierung)
    • 8. Merkmale
    • 9. Reportingtool
    • 10. Verdankungen
    • 11. Zusagenbearbeitung
  • Individual Fundraising

    • 1. Instrumente des individual Fundraising
    • 2. Nachlass
  • Verkauf und Logistik

    • 1. Auftragsverwaltung
    • 2. Avisierungssystem
    • 3. Artikel- und Lagerverwaltung
    • 4. Daueraufträge (alte Struktur, direkt in Aufträgen)
    • 5. Einkauf
    • 6. Inventur
    • 7. Kassenverkauf
    • 8. Kommissionsaufträge
    • 9. Rabattstufen einrichten
    • 10. Sammelfakturen (mehrere Rechnungen zusammenfassen)
    • 11. Daueraufträge
    • 12. Daueraufträge, Parametrisierung
    • 13. Vorauszahlungsaufträge
  • Veranstaltungen

    • 1. Veranstaltungen
  • Buchhaltung

    • 1. Debitorenverwaltung
    • 2. EGA – Elektronische Gutschriftsanzeige
    • 3. LSV/DD-Belastungen
    • 4. Buchungsexport (in Finanzbuchhaltung)
  • Administration

    • 1. Benutzerverwaltung
    • 2. Document Output
    • 3. E-Mail Bounces Management
    • 4. Organisatorische Einheiten
    • 5. Post-Daten verarbeiten
    • 6. Botenroutierung
    • 7. Systemverwaltung
    • 8. Zeitabschnitte in funtrade
    • 9. Barcodeleser
    • 10. Referenznummer suchen
  • Schnittstellen

    • 1. Adressaktualisierung
    • 2. Backend Integration
    • 3. Eloqua (Marketing Automation)
    • 4. FTML (E-Commerce)
    • 5. ActiveCampaign-Schnittstelle
    • 6. MailChimp (E-Mail)
    • 7. RaiseNow (Recurring Payments)
    • 8. Telefonmarketing (Alnovis)
  • Datenschutz

    • 1. Datenschutz
  • Prozedurreferenz
  • Datenreferenz
  • Auswertungen

    • Auswertungen Personen
    • Auswertungen Verkauf
    • Auswertungen Projektfinanzierung
    • Auswertungen Nachlass
    • Auswertungen Veranstaltungen
    • Auswertungen Buchhaltung
    • Auswertungen Logistik
    • Auswertungen Organisation
  • Releasenotes

    • Aktuelle Version
    • v10.76
    • v10.75
    • v10.74
    • v10.73
    • v10.72
    • v10.71
    • v10.70
    • v10.69
    • v10.68
    • v10.67
    • v10.66
    • v10.65
    • v10.64
  • Tutorial: Verdankungslauf für personalisierte Verdankungen

Tutorial: Verdankungslauf für personalisierte Verdankungen

Dieses Tutorial ergänzt das Tutorial Verdankungen und zeigt den Prozess des Verdankungslaufs mit dessen Prozessschritten. Siehe Grafik.

  • Schritt 1: Buchung
  • Schritt 2: Job Verdankungen
  • Schritt 3: Übersicht/Kontrolle/Dokumente
  • Schritt 4: Dokumente drucken/verschicken

1. Buchung

Siehe dazu die Tutorials Buchhaltung und [Buchungen einlesen mit/ohne Referenz](../basics/zahlungen.md

2. Job Verdankungen vordefinieren

Der Job Verdankungen ist im Voraus zu definieren

  • Definieren, welche Zahlungen zu verdanken sind
  • Definieren, welche Kanäle benutzt werden sollen
  • Die Struktur der Verdankungen definieren

2.1 Zahlungen bestimmen, die zu verdanken sind

Es muss zu Beginn definiert werden, welche Zahlungen zu verdanken sind. Dazu gibt es folgende Kriterien:

  • Ziel den Zahlungen
    • Spende oder Zusage
    • zweckbestimmte oder allgemeine Spende
  • Allgemeiner oder individueller Text
  • Wert der Zahlungen
  • Personen im Inland oder Ausland
  • Frequenz der Zahlungen
    • Erste Zahlung, erste Zahlung im Kalenderjahr, zweite, dritte etc. Spende
    • Spenden pro Person einzeln verdanken
    • Spenden pro Person zusammen verdanken

2.2 Kanäle definieren

Für Verdankungen lassen sich verschiedene Kanäle benutzen. Nach den individuellen Kriterien der User ist eine Auswahl vorzunehmen

  • Post – Standardkanal. Ab welchem Betrag und in welchem Zusammenhang ist eine postalische Verdankung angezeigt.
  • E-Mail – wann ist dieser Kanal als Alternative zur postalischen Verdankung zu bevorzugen?
  • Anruf – z. B. lässt sich eine grössere Summe angemessener per Telefon oder mit einer handschriftlichen Dankeskarte verdanken?

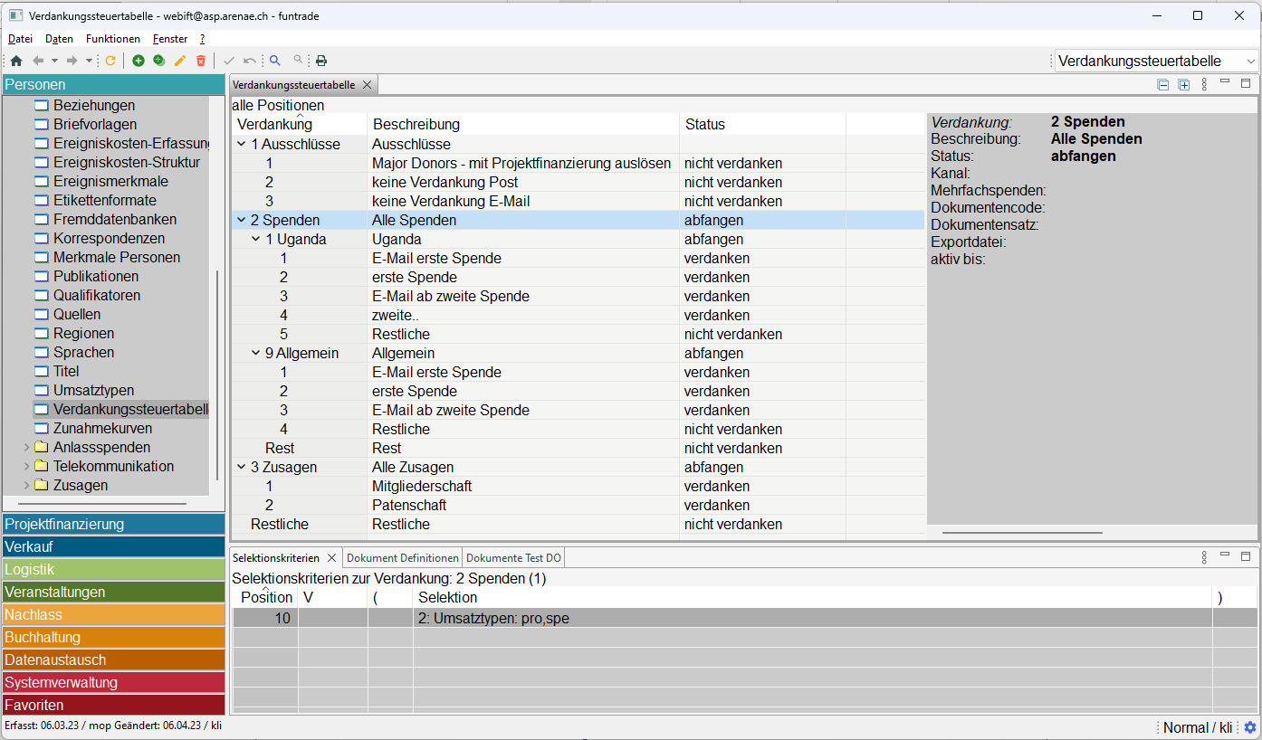
2.3 Struktur definieren

Für eine bessere Übersicht ist es gut, eine sogenannte Baumstruktur zu verwenden. Die Struktur sollte auf der Grundlage der Auswahlkriterien aus Punkt 2.1. ausgewählt werden.

Beispiel

  1. Ausschlüsse – Zahlungen, die nicht verdankt werden sollen, z. B. bei speziellen Ereignissen oder ausdrücklichem Verzicht auf Verdankungen durch die Spendenden

  2. Aufteilung in Spenden und Zusagen

  • Spenden

    • Zweckgebundene – Projekt 1
      • E-Mail erste Spende
      • Post erste Spende
      • E-Mail ab zweite Spende
      • Post ab zweite Spende
      • Restliche – als Kontrolle, ob ein Kriterium bei der vorherigen Filterung vergessen wurde.
    • Zweckgebundene – Projekt 2
    • Zweckgebundene – Projekt 3
    • Allgemeine Spende
  • Zusagen

    • Mitgliedschaft
    • Patenschaft
  1. Restliche – hier verbleiben die Zahlungen, die sich nicht in den vorherigen Baum einordnen lassen. Optimal ist es, wenn dieser Knoten keine Zahlungen enthält. Andernfalls können wir im Nachhinein die vorherigen Kriterien neu bewerten, z. vergessene neue Ereignisse aus einem neuen Mailing erfassen.

3. Übersicht/Kontrolle

Dieser Schritt beinhaltet die Erstellung der Dokumente und die Kontrolle, für welche Personen/Profile welche Dokumente im Verdankungslauf erstellt werden.

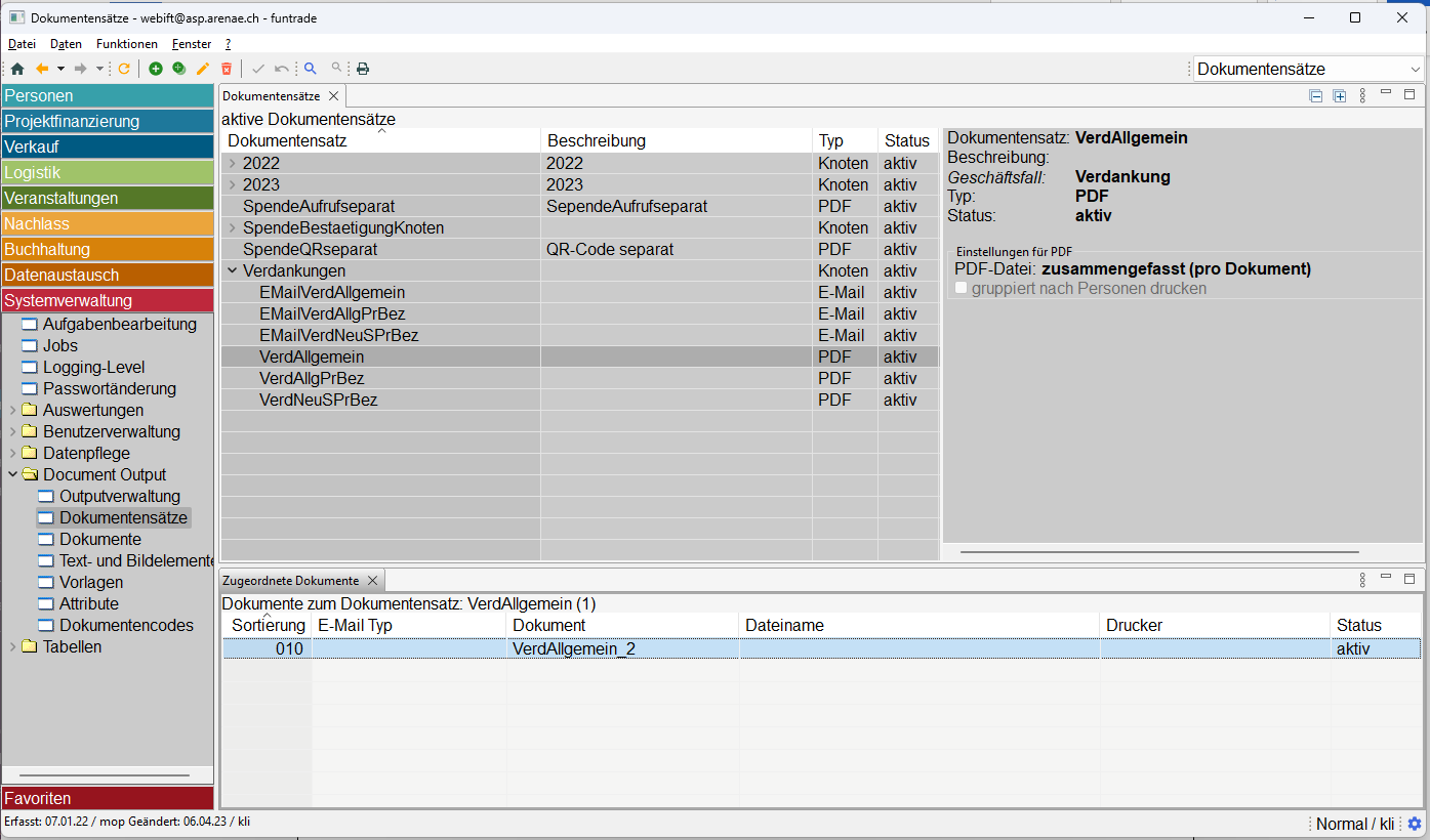
3.1 Exkurs – Dokumente erstellen

Siehe auch unter Document-Output

Bei der Gestaltung von Dokumenten sollte versucht werden, die Anzahl der unterschiedlichen Dokumente nach Struktur und nicht nach Inhalt zu minimieren. Gestaltung und Definition eines neuen Dokuments sind komplexer und zeitaufwändiger.

Die Dokument-Struktur der Verdankungen sollte möglichst immer dieselbe ist, z. B.

  • Seiten- und Textlayout
  • Platzierung des Logos
  • Platzierung der Adresse des Absenders
  • die Kopf- und Fußzeile die gleichen Teile enthalten

Die Textinhalte sind variabel.

  • Art Spende / Zusage
  • Projektspezifischer Text
  • Unterschriften der zuständigen Benutzer

So lässt sich ein Dokument erstellen mit verschiedenen Texten, die gemäss Dokumentencode ausgewählt werden. Es lassen sich damit auch die späteren potenziellen Anpassungen minimalisieren, z. B. bei einer neuen Unterschrift.

3.2 Aufbereitung

Der Verdankungslauf besteht aus drei Schritten.

  1. Verdankungen aufbereiten – einzelne Zahlungen sind in den verschiedenen Knoten in der Verdankungssteuertabelle selektiert
  2. Dokumente erstellen
  3. Dokumente drucken bzw. als E-Mail senden

Nach jeder Änderung der Parametrisierung oder Änderung der Dokumente ist es ratsam, den gesamten Prozess mehrmals in Teilen durchlaufen zu lassen und nach jedem Teil die Korrektheit des Schrittes zu überprüfen.

  • Nach Punkt 1. kontrollieren, ob die Zahlungen richtig selektiert worden sind.
  • Nach Punkt 2. kontrollieren, ob bei jeder Position das passende Dokument erstellt worden ist.
  • Anschliessend lassen sich die Dokumente drucken oder per E-Mail senden.

4.Dokumente drucken und/oder verschicken

Wenn die Parametrisierung und die Dokumente richtig definiert sind und der gesamte Prozess mehrfach geprüft ist, kann der gesamte Prozess als Ganzes gestartet werden ohne Unterbrechungen.

Empfehlung:Das Ergebnis nach jedem Vorgang zu überprüfen.

  • Sind die E-Mails verschickt worden?
  • Gibt es ungedeckte Zahlungen im Rest?

Alle Spenden bzw. die verdankt worden sind, erhalten zu ihrer Historie automatisch ein entsprechendes Verdankungsereignis.

Zuletzt editiert: 07.05.25, 08:35
Editiert von: Christian Davatz